跳至主要內容
KindBrave
搜索
Ctrl
K
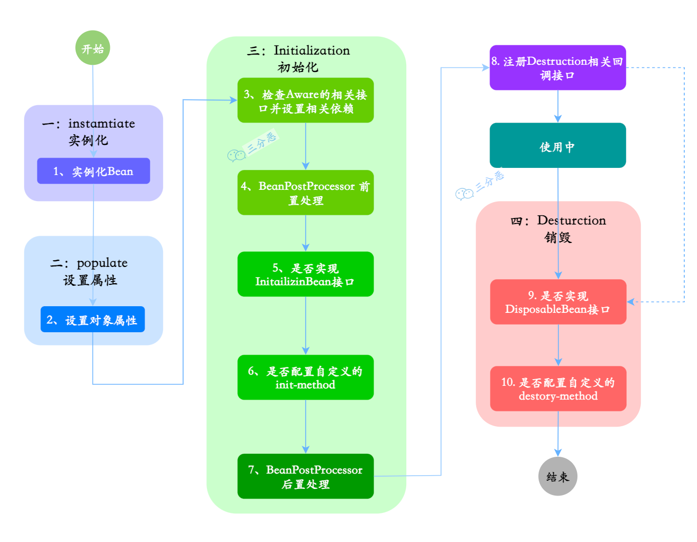
Spring Bean的生命周期
KindBrave
小于 1 分钟
上一页
6、有关AnnotationConfigApplicationContext